K2 nara
00
dny
00
hodin
00
minut
00
sekund
Zpět na výpis verzí

K2 nara

Seznamte se s novou verzí K2 nara. Přináší praktické novinky napříč celým systémem. Od dotazníků a formulářů, přes chytré vyhledávání na e-shopu až po zlepšení ve výrobě či skladovém hospodářství. Všechny nové funkce jsme připravili s cílem zjednodušit práci a přinést větší komfort uživatelům.
K2 Nara
Vyhodnocení efektivity strojů

Celkové vyhodnocení efektivity
strojů – report OEE

Chcete sledovat, jak vaše stroje skutečně pracují a jak efektivně využívají svůj čas? Nový report vám přehledně ukáže: 


  • kolik kvalitních výrobků stroje vyrobily, 

  • reálnou dobu provozu strojů, 

  • a jak dobře se daří využít jejich plný výrobní potenciál. 


Všechny informace jsou k dispozici v moderním a intuitivním prostředí Power BI, propojeném přímo s K2. Díky tomu získáte jasný přehled o výkonu vašich výrobních linek a snadno odhalíte, kde je prostor pro zlepšení.

Řízený sklad – optimální cesta skladem

Nová verze systému K2 nara umožní vizualizovat celý sklad, a to včetně překážek, uliček a průchodů skladem. Systém pak automaticky navrhne nejefektivnější trasu skladníka pro naskladnění i vyskladnění, tzv. pickování. Navíc můžete v jednom dokladu (jobu) vychystat více požadavků najednou, což šetří čas, zjednodušuje práci a zvyšuje produktivitu.
řízený sklad
vylepšené vyhledávání na e-shopu

Najděte vše rychle: vylepšené vyhledávání v e-shopu

Rozšířili jsme možnosti vyhledávání v e-shopu, díky kterému zákazníci najdou přesně to, co hledají. Kromě vyhledávání v textech pomocí názvů či popisů zboží, nově můžete vyhledávat i podle EANů, dalších identifikačních čísel nebo klíčových slov. Díky slovníku synonym systém rozpozná i slangové nebo alternativní výrazy – takže zákazník najde správný produkt, i když přesně nezná jeho název. Vylepšili jsme také našeptávání. Stačí začít psát pár písmen a e-shop sám nabídne možné fráze, které chtěl zákazník hledat. Stačí si vybrat a rovnou tak zobrazit výsledky hledání. Rychlejší cesta k produktu znamená méně ztraceného času a spokojenější zákazníky.

Pokladna vždy po ruce:
mobilní POS terminál

Přeměňte svůj platební terminál na plnohodnotnou mobilní pokladnu. Zadejte nakupované položky, naskenujte EAN nebo vyhledáte přímo z karet zboží, zaplaťte kartou a vytiskněte rovnou i účtenku – vše z jednoho zařízení. Perfektní pro rozvoz zboží, prodej z auta, stánky nebo asistovaný prodej. Rychle, snadno a bez kompromisů. Zařízení navíc dokáže řešit fiskalizaci v zemích, kde je vyžadována, takže splňuje všechny legislativní požadavky.
POS terminál
Produkty na míru

Personalizace produktů přímo na e-shopu

Už v předchozí verzi K2 vega jsme představili konfigurátor produktů jako chytrou součást systému K2. Teď jsme ho posunuli ještě dál – funguje přímo v e-shopu. Zákazníci si mohou jednoduše nastavit barvu, přidat vlastní texty nebo upravit další parametry podle typu produktu a okamžitě uvidí náhled výsledného produktu. Může se jednat i o typ materiálu či zasklení. Díky tomu mají jistotu, že objednávají přesně to, co chtějí. Tato změna znamená méně dotazů, rychlejší objednávky a spokojenější zákazníky, kteří si produkt sestaví přesně na míru.

AI Data Suggestion: chytré našeptávání přímo ve formuláři

Vyplňujte data rychleji, přesněji a bez zbytečné námahy. Modul K2 AI analyzuje historická data a kontext uživatele, a už při kliknutí do pole navrhuje nejpravděpodobnější hodnoty, které stačí jedním klikem použít. Odpadá tak zdlouhavé hledání, filtrování nebo přepínání mezi formuláři. Hodnoty, které potřebujete, máte ihned po ruce, což snižuje chybovost, zrychluje zadávání a zpříjemňuje práci uživatelům.
AI data suggestion
Dotazníky a ankety

Dotazníky a ankety přímo v K2: rychle a jednoduše

Zapomeňte na papírové tabulky, e-maily nebo externí nástroje. Vše, co jste doposud řešili v Excelu, na papíře nebo přes Google Forms, můžete nyní udělat přímo v K2. Nový modul v K2 umožní vytvářet dotazníky, ankety i formuláře přímo v systému. A bez programování. Dotazník stačí pouze nadefinovat, předat respondentům a data se okamžitě propíšou do K2. Na odpovědi můžete navázat automatizace, jako je workflow, notifikace nebo aktivity. V praxi tak snadno vytvoříte například HR formuláře, kontrolní checklisty, hodnocení dodavatelů, přihlášky na webináře, zápisy ze schůzek nebo zákaznické ankety – vše přehledně, rychle a na jednom místě.

Zjednodušte nábor zaměstnanců: 
celý proces na jednom místě

Hledání nových zaměstnanců ještě nikdy nebylo tak jednoduché. Nový modul K2 HR pomůže zvládnout celý proces náboru od začátku až do konce – od definice požadavků, přes evidenci výběrových řízení a generování inzerátů, až po hodnocení uchazečů a výběr toho nejlepšího kandidáta. Všechna data máte přehledně v jednom systému, na jednom místě, takže už žádné excelovské tabulky ani roztříštěné poznámky.
HR nástroj
Firemní chat v systému

Chat v K2? Rychlá týmová komunikace přímo v systému

Komunikujte s kolegy přímo v K2, bez externích chatů nebo e-mailů. Jestliže potřebujete rychle zjistit informaci k dokladu, nebo upozornit tým na plánovanou odstávku, pak stačí jen napsat zprávu a každý přihlášený uživatel ji okamžitě obdrží – ať už je ve skladu, na čtečce, nebo v kanceláři. Chat navíc podporuje sdílení odkazů na doklady a dokumenty i psaní hromadných zpráv, takže se rychle spojíte s celým týmem. Jde o první modul, který je postavený na back-end technologii v programovacím jazyce C#.

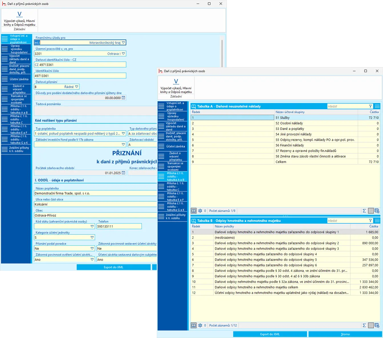
Daň z příjmů právnických osob přímo v K2

Nová funkce v K2 nara umožňuje vypočítat daň z příjmů právnických osob přímo v systému a rovnou vygenerovat XML soubor pro podání. Tato funkce je vhodná pro firmy, které účtují podle vyhlášky č. 500/2002 Sb. pro podnikatele nebo 504/2002 Sb. pro neziskové organizace. Ve Správě multi company lze nastavit parametry DPPO, včetně účtů, jejichž hodnoty se automaticky načítají do jednotlivých řádků formuláře. Rychle, přesně a bez starostí.
Vypočítání daně z příjmů PO


Zaujaly vás novinky verze?
Rezervujte si čas na webináře, které se jednotlivým
tématům budou podrobně věnovat.


Chcete nám něco sdělit o našich produktech nebo e-shopu? Neváhejte napsat.
Zpráva byla odeslána